为进一步提升我院办理委托的便利度,持续提升我院客户体验。自2023年7月3日起,西安高压电器研究院股份有限公司电子委托平台正式上线。如需要可在www.xihari.com直接办理委托。具体操作如下:
线上委托操作说明
1. 登录www.xihari.com点击在线委托受理跳转至委托受理界面

2. 点击首页的注册按钮

3. 进入注册页面,输入姓名,手机号,点击发送验证码,输入手机接收到的验证码,输入设置的密码

4. 注册信息输入完成之后,点击注册按钮,页面会直接跳转到登录页面。登录界面还需要再输入一遍密码和验证码,才可登录成功,登录页面如下:

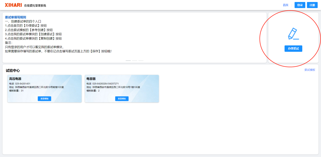
5. 办理委托
点击首页的【办理委试】按钮

页面弹出委试信息弹框,选择报告语言,以及元件模板,填写完成之后点击【确定】按钮

点击委试信息页面的【确定】按钮进入委试单明细填写页面,委试单填写页面展示如下:
填写相关信息页面的基本信息栏,公司信息以及委试信息

办理委托_参考创建
该方案适用于没有在外网委托办理过委试,但是在委试模板中有可以参考的模板委试单时,根据模板委试单点击参考创建,会将参考的模板委试单的技术参数,元件,试验带到当前的委试单,只需要在此基础上作修改即可
点击首页的【模板委试】按钮,进入模板委试页面

进入模板委试页面,可以根据委托列表以及模板委试单的编号等进行查询

点击选择的委试单模板的【参考创建】按钮,点击委试模板的确认弹框的【确认】按钮

点击确认按钮进入委试单明细页面,参考创建的委试单,会提示‘参考创建后请仔细检查参考的委试内容是否与办理业务的需求一致’

办理委托方案_复制创建
该方案适用于在外网委托办理过委试的用户,可以针对自己创建的委试单进行复制创建;复制创建会将复制的委试单的基本信息、公司信息,技术参数,元件,试验带到当前的委试单,用需要在此基础上作修改即可
注意事项:
● 委托填写完成之后已经要点击【提交工程师】按钮,系统提示‘提交成功’时,工程师才可以开始受理委试单
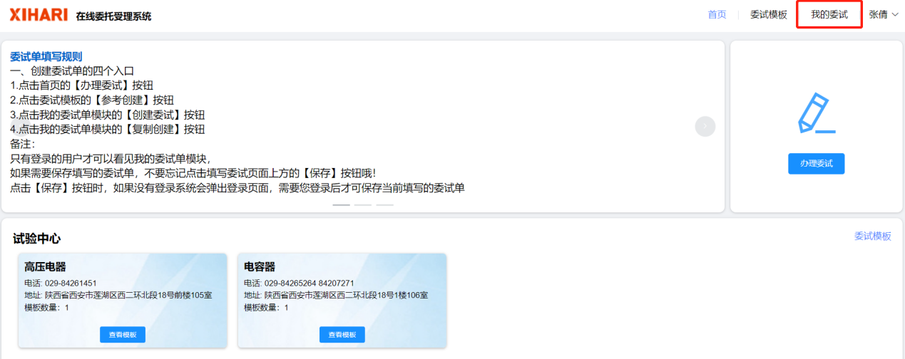
步骤1、进入首页,点击首页的【我的委试】按钮

步骤2、进入模板委试页面,可以根据委试单的编号、委试单号等信息进行查询

步骤3、点击选择的委试单模板的【复制创建】按钮,点击委试模板的确认弹框的【确认】按钮

步骤4、点击确认按钮进入委试单明细页面,复制创建的委试单,会提示‘复制创建后请仔细检查复制的委试内容是否与办理业务的需求一致’
